Productos de portal en API Gateway
Un producto del portal representa un servicio o una funcionalidad que desea compartir. El producto del portal es una recopilación de puntos de conexión REST de productos y páginas de productos. Los puntos de conexión REST de productos son los puntos de acceso al producto del portal y constan de la ruta y el método de una API de REST y la fase en la que se implementa. Las páginas de productos son documentación que proporciona para explicar cómo los consumidores de API pueden utilizar los puntos de conexión de los productos. Un producto del portal puede contener toda la etapa Prod como una recopilación de puntos de conexión REST del producto o solo el recurso GET /pets implementado en la etapa Prod como un punto de conexión REST de un producto único.
El producto del portal es personalizable. Puede agregar documentación personalizada, cambiar el nombre de los puntos de conexión REST del producto, reorganizar el orden de visualización, agregar nuevas secciones y compartir productos entre cuentas de AWS. Para que los cambios que realice en el producto del portal surtan efecto, debe volver a publicar todos los portales que utilicen ese producto del portal.
Ejemplo de producto del portal de adopción de mascotas
Por ejemplo, podría tener varias API de REST que representen un servicio de adopción de mascotas. Podría usar API Gateway para crear un producto del portal de pet adoption. Este producto del portal ayudaría a los clientes a detectar qué API deberían usar para conocer y adoptar mascotas. Este producto del portal utiliza las API de REST que ya ha creado, pero le permite reagruparlas y organizarlas. También puede proporcionar documentación sobre los términos y condiciones del uso del producto de portal de adopción de mascotas y permitir que los clientes prueben las API. Toda esta información se almacena en el producto del portal.
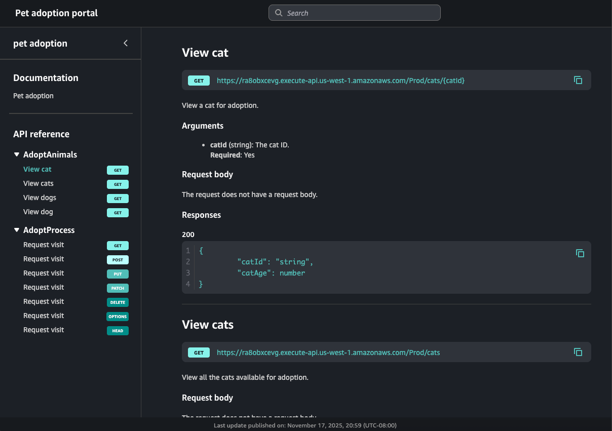
En la siguiente tabla se muestran tres API que representan un producto de portal de adopción de mascotas y los nombres de las operaciones de los puntos de conexión REST de los productos correspondientes y los nombres de las secciones de página.
| ID de la API de REST | Ruta y método de la API de REST | Etapa de la API de REST | Nombre de operación | Sección de la página |
|---|---|---|---|---|
kf5387miad |
GET /dogs
|
Prod. |
View dogs
|
AdoptAnimals
|
kf5387miad
|
GET /dogs/{dogId}
|
Prod. | View dog
|
AdoptAnimals
|
ra8obxcevg
|
GET /cats
|
Prod. | View cats
|
AdoptAnimals
|
ra8obxcevg
|
GET /cats/{catId}
|
Prod. | View cat
|
AdoptAnimals
|
h0rpx9cm62
|
ANY /user/{userId}/{petId+}
|
Beta | Request visit
|
AdoptProcess
|
En este ejemplo, dos API de REST, ra8obxcevg y kf5387miad, se agrupan en la sección AdoptAnimals. El resultado de ordenar la navegación tendría el siguiente aspecto en un portal:
Como el método ANY es un método general, el portal muestra todos los métodos HTTP compatibles. Este portal también contiene documentación creada por el propietario del producto del portal.
Pasos a seguir a continuación
Para empezar a utilizar los productos del portal, puede hacer lo siguiente:
-
Para crear un producto del portal, consulte Creación de un producto del portal en API Gateway.
-
Para obtener información sobre la función de prueba, consulte Habilitación de una prueba para un punto de conexión REST de un producto de API Gateway en el portal.
-
Para obtener información sobre páginas del producto, consulte Creación de una página de producto en API Gateway.
-
Para obtener información sobre cómo compartir el producto del portal, consulte Uso compartido de productos de portal en API Gateway.
Tras crear un producto de portal, puede publicarlo en un portal. Para obtener más información, consulte Creación de un portal en API Gateway.