Die vorliegende Übersetzung wurde maschinell erstellt. Im Falle eines Konflikts oder eines Widerspruchs zwischen dieser übersetzten Fassung und der englischen Fassung (einschließlich infolge von Verzögerungen bei der Übersetzung) ist die englische Fassung maßgeblich.
Portalprodukte in API Gateway
Ein Portalprodukt steht für einen Service oder eine Funktionalität, die Sie teilen möchten. Ihr Portalprodukt ist eine Sammlung von Produkt-REST-Endpunkten und Produktseiten. Produkt-REST-Endpunkte sind die Zugriffspunkte zu Ihrem Portalprodukt. Sie bestehen aus dem Pfad und der Methode einer REST-API sowie der Phase, in der sie bereitgestellt wird. Bei Produktseiten handelt es sich um eine Dokumentation, die Sie bereitstellen, um zu erklären, wie API-Nutzer Ihre Produktendpunkte verwenden können. Ein Portalprodukt kann die gesamte Prod Phase als Sammlung von Produkt-REST-Endpunkten oder nur die GET /pets Ressource enthalten, die für die Prod Phase als einzelner Produkt-REST-Endpunkt bereitgestellt wurde.
Ihr Portalprodukt ist anpassbar. Sie können benutzerdefinierte Dokumentation hinzufügen, die REST-Endpunkte des Produkts umbenennen, die Anzeigereihenfolge neu organisieren, neue Abschnitte hinzufügen und Produkte kontenübergreifend AWS gemeinsam nutzen. Damit alle Änderungen, die Sie an Ihrem Portalprodukt vornehmen, wirksam werden, müssen Sie alle Portale, die Ihr Portalprodukt verwenden, erneut veröffentlichen.
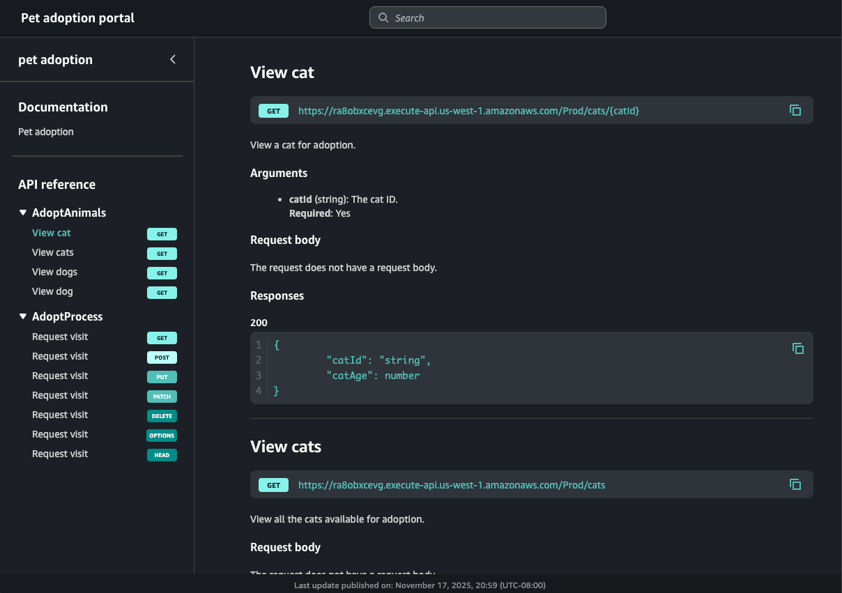
Produktbeispiel für ein Portal zur Adoption von Haustieren
Als Beispiel könnten Sie mehrere REST haben, APIs die für einen Service zur Adoption von Haustieren stehen. Sie könnten API Gateway verwenden, um ein pet adoption Portalprodukt zu erstellen. Dieses Portalprodukt würde Kunden dabei helfen, herauszufinden, welches Produkt APIs sie verwenden sollten, um Haustiere kennenzulernen und zu adoptieren. Dieses Portalprodukt verwendet REST APIs , das Sie bereits erstellt haben, ermöglicht es Ihnen jedoch, sie neu zu gruppieren und zu organisieren. Sie können auch Unterlagen zu den Nutzungsbedingungen für Ihr Portalprodukt zur Adoption von Haustieren bereitstellen und Ihren Kunden die Möglichkeit geben, Ihr APIs Produkt auszuprobieren. Diese Informationen sind alle in Ihrem Portalprodukt gespeichert.
In der folgenden Tabelle sind drei Produkte aufgeführt APIs , die für ein Portalprodukt zur Adoption von Haustieren stehen, sowie die entsprechenden REST-Endpunkt-Operationsnamen und Seitenabschnittsnamen für das jeweilige Produkt.
| RESTLICHE API-ID | REST-API-Pfad und -Methode | REST-API-Phase | Vorgangsname | Seitenabschnitt |
|---|---|---|---|---|
kf5387miad |
GET /dogs
|
Prod |
View dogs
|
AdoptAnimals
|
kf5387miad
|
GET /dogs/{dogId}
|
Prod | View dog
|
AdoptAnimals
|
ra8obxcevg
|
GET /cats
|
Prod | View cats
|
AdoptAnimals
|
ra8obxcevg
|
GET /cats/{catId}
|
Prod | View cat
|
AdoptAnimals
|
h0rpx9cm62
|
ANY /user/{userId}/{petId+}
|
Beta | Request visit
|
AdoptProcess
|
In diesem Beispiel sind zwei REST ra8obxcevg und APIskf5387miad, in dem AdoptAnimals Abschnitt gruppiert. Das Ergebnis dieser Bestellnavigation würde in einem Portal wie folgt aussehen:
Da es sich bei der ANY Methode um eine Sammelmethode handelt, zeigt das Portal alle unterstützten HTTP-Methoden an. Dieses Portal enthält auch Dokumentation, die vom Produktbesitzer des Portals erstellt wurde.
Nächste Schritte
Um mit Portalprodukten zu beginnen, können Sie wie folgt vorgehen:
-
Informationen zum Erstellen eines Portalprodukts finden Sie unterErstellen Sie ein Portalprodukt in API Gateway.
-
Weitere Informationen zur Funktion „Testen“ finden Sie unterAktivieren Sie Try it für einen REST-Endpunkt eines API Gateway-Produkts in Ihrem Portal.
-
Weitere Informationen zu Produktseiten finden Sie unterErstellen Sie eine Produktseite in API Gateway.
-
Weitere Informationen zum Teilen Ihres Portalprodukts finden Sie unterPortalprodukte in API Gateway teilen.
Nachdem Sie ein Portalprodukt erstellt haben, können Sie es in einem Portal veröffentlichen. Weitere Informationen finden Sie unter Erstellen Sie ein Portal in API Gateway.