Produtos de portal no API Gateway
Um produto de portal representa um serviço ou funcionalidade que você deseja compartilhar. Seu produto de portal consiste em endpoints REST e páginas do produto. Os endpoints REST do produto são os pontos de acesso ao seu produto do portal e consistem no caminho e no método de uma API REST e no estágio em que ela é implantada. As páginas do produto são a documentação que você fornece para explicar como os consumidores da API podem usar os endpoints do seu produto. Um produto do portal pode conter todo o estágio Prod como uma coleção de endpoints REST do produto ou apenas o recurso GET /pets implantado no estágio Prod como um único endpoint REST do produto.
Seu produto do portal é personalizável. É possível adicionar documentação personalizada, renomear os endpoints REST do produto, reorganizar a ordem de exibição, adicionar novas seções e compartilhar produtos entre contas da AWS. Para que todas as alterações feitas em seu produto do portal sejam implementadas, você deve publicar novamente os portais que utilizem seu produto do portal.
Exemplo de produto do portal de adoção de animais de estimação
Por exemplo, você pode ter várias APIs REST que representem um serviço de adoção de animais de estimação. É possível usar o API Gateway para criar um produto do portal pet adoption. Esse produto do portal ajudaria os clientes a descobrir quais APIs utilizar para conhecer e adotar animais de estimação. Esse produto do portal utiliza APIs REST que você já criou, mas permite reagrupá-las e organizá-las. Você também pode fornecer documentação sobre os termos e condições de uso do produto do portal de adoção de animais de estimação e permitir que os clientes experimentem suas APIs. Essas informações são todas armazenadas em seu produto do portal.
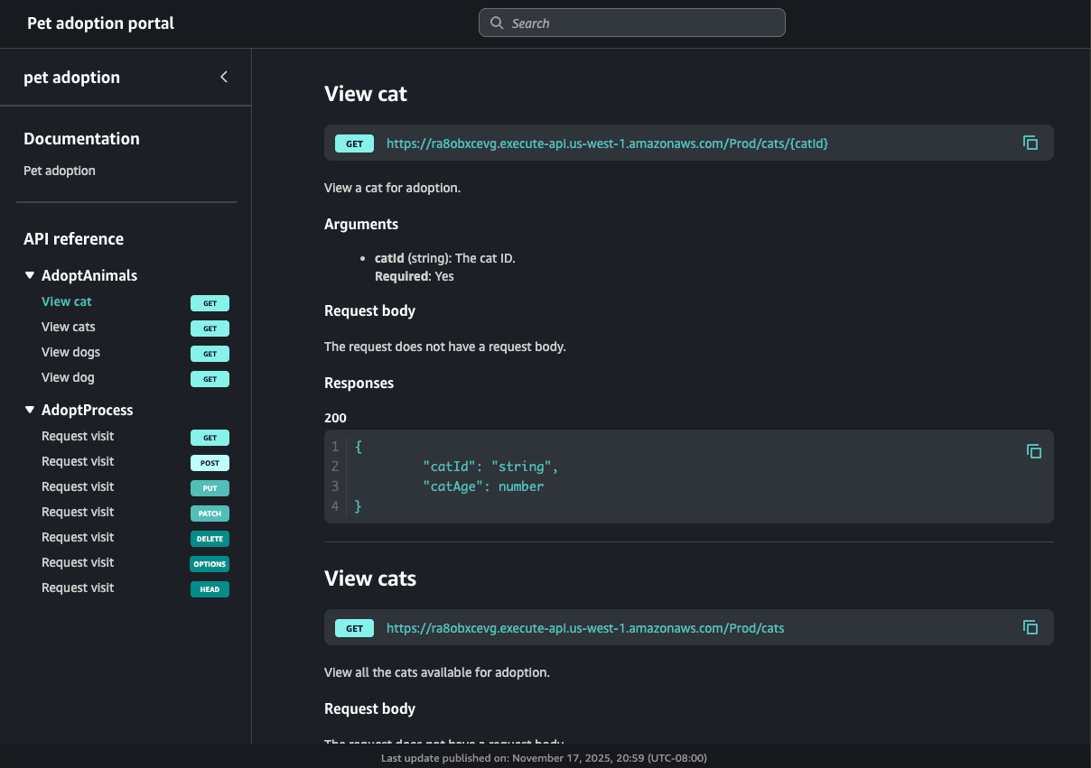
A tabela a seguir mostra três APIs que representam um produto do portal de adoção de animais de estimação e seus nomes de operação de endpoint REST e nomes de seção de página correspondentes.
| ID da API REST | Caminho e método da API REST | Estágio da API REST | Nome de operação | Seções da página |
|---|---|---|---|---|
kf5387miad |
GET /dogs
|
Prod |
View dogs
|
AdoptAnimals
|
kf5387miad
|
GET /dogs/{dogId}
|
Prod | View dog
|
AdoptAnimals
|
ra8obxcevg
|
GET /cats
|
Prod | View cats
|
AdoptAnimals
|
ra8obxcevg
|
GET /cats/{catId}
|
Prod | View cat
|
AdoptAnimals
|
h0rpx9cm62
|
ANY /user/{userId}/{petId+}
|
Beta | Request visit
|
AdoptProcess
|
Neste exemplo, duas APIs REST, ra8obxcevg e kf5387miad, estão agrupadas na seção AdoptAnimals. O resultado dessa navegação de ordenação seria semelhante ao seguinte em um portal:
Como o método ANY é abrangente, o portal mostra todos os métodos HTTP aceitos. Esse portal também contém documentação que foi criada pelo proprietário do produto do portal.
Próximas etapas
Para começar a usar os produtos do portal, faça o seguinte:
-
Para criar um produto do portal, consulte Criar um produto do portal no API Gateway.
-
Para saber mais sobre o recurso Experimente, consulte Habilitar o botão Experimente para um endpoint REST do produto do API Gateway em seu portal.
-
Para saber mais sobre páginas de produto, consulte Criar uma página do produto no API Gateway.
-
Para saber mais sobre como compartilhar seu produto do portal, consulte Compartilhar produtos do portal no API Gateway.
Depois de criar um produto do portal, você pode publicá-lo em um portal. Para obter mais informações, consulte Criar um portal no API Gateway.