As traduções são geradas por tradução automática. Em caso de conflito entre o conteúdo da tradução e da versão original em inglês, a versão em inglês prevalecerá.
Visualização da janela do projeto no AWS SCT
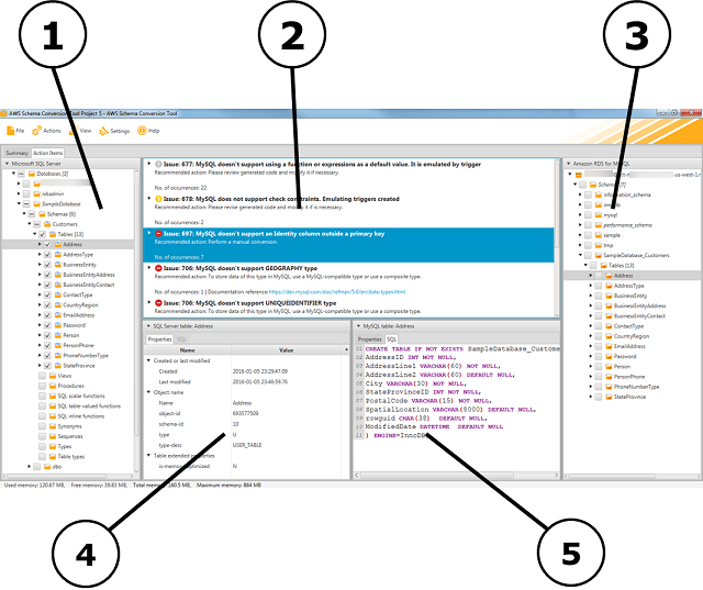
A ilustração a seguir é o que você vê na AWS SCT ao criar um projeto de migração de esquema e, em seguida, converter um esquema.
-
No painel esquerdo, o esquema do banco de dados de origem é apresentado em uma visualização em árvore. Seu esquema de banco de dados é de "carregamento preguiçoso." Em outras palavras, quando você seleciona um item na visualização em árvore, AWS SCT obtém e exibe o esquema atual do seu banco de dados de origem.
-
No painel superior central, os itens de ação aparecem para elementos do esquema do mecanismo de banco de dados de origem que não puderam ser convertidos automaticamente para o mecanismo de banco de dados de destino.
-
No painel direito, o esquema da instância de banco de dados de destino é apresentado em uma visualização em árvore. Seu esquema de banco de dados é de "carregamento preguiçoso." Ou seja, no momento em que você seleciona um item na visualização em árvore, AWS SCT obtém e exibe o esquema atual do seu banco de dados de destino.

-
No painel inferior esquerdo, quando você escolhe um elemento do esquema, as propriedades são exibidas. Elas descrevem o elemento do esquema de origem e o comando SQL para criar esse elemento no banco de dados de origem.
-
No painel inferior direito, quando você escolhe um elemento do esquema, as propriedades são exibidas. Elas descrevem o elemento do esquema de destino e o comando SQL para criar esse elemento no banco de dados de destino. Você pode editar esse comando SQL e salvar o comando atualizado com o projeto.