API Gateway의 포털 제품
포털 제품은 공유하려는 서비스 또는 기능을 나타냅니다. 포털 제품은 제품 REST 엔드포인트 및 제품 페이지의 모음입니다. 제품 REST 엔드포인트는 포털 제품에 대한 액세스 포인트이며 REST API의 경로 및 방법과 배포된 스테이지로 구성됩니다. 제품 페이지는 API 소비자가 제품 엔드포인트를 사용하는 방법을 설명하기 위해 제공하는 설명서입니다. 포털 제품은 전체 Prod 스테이지를 제품 REST 엔드포인트 모음으로 포함하거나 Prod 스테이지에 배포된 GET /pets 리소스만 단일 제품 REST 엔드포인트로 포함할 수 있습니다.
포털 제품을 사용자 지정할 수 있습니다. 사용자 지정 설명서를 추가하고, 제품 REST 엔드포인트의 이름을 바꾸고, 표시 순서를 재구성하고, 새 섹션을 추가하고, AWS 계정 간에 제품을 공유할 수 있습니다. 포털 제품에 대한 변경 사항을 적용하려면 포털 제품을 사용하는 포털을 다시 게시해야 합니다.
반려동물 입양 포털 제품 예제
예를 들어 반려동물 입양 서비스를 나타내는 REST API가 여러 개 있을 수 있습니다. API Gateway를 사용하여 pet adoption 포털 제품을 생성할 수 있습니다. 이 포털 제품은 고객이 반려동물을 만나고 입양하는 데 사용해야 하는 API를 찾는 데 도움이 됩니다. 이 포털 제품은 이미 생성한 REST API 사용하지만 이를 다시 그룹화하고 구성할 수 있습니다. 반려동물 입양 포털 제품 사용 약관에 대한 설명서를 제공하고 고객이 API를 사용해 볼 수 있도록 할 수도 있습니다. 이 정보는 모두 포털 제품에 저장됩니다.
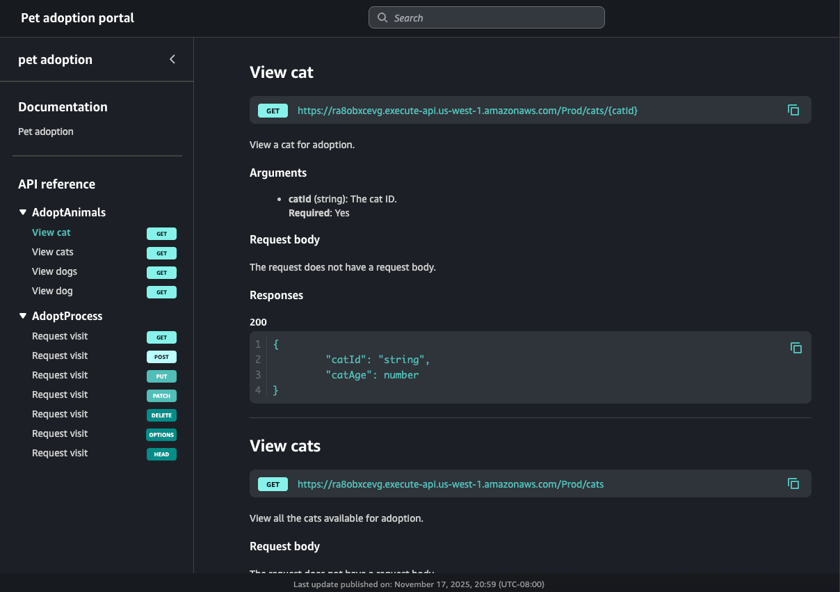
다음 표에는 반려동물 입양 포털 제품을 나타내는 세 가지 API와 해당 제품 REST 엔드포인트 작업 이름 및 페이지 섹션 이름이 나와 있습니다.
| REST API ID | REST API 경로 및 메서드 | REST API 스테이지 | 작업 이름 | 페이지 섹션 |
|---|---|---|---|---|
kf5387miad |
GET /dogs
|
Prod |
View dogs
|
AdoptAnimals
|
kf5387miad
|
GET /dogs/{dogId}
|
Prod | View dog
|
AdoptAnimals
|
ra8obxcevg
|
GET /cats
|
Prod | View cats
|
AdoptAnimals
|
ra8obxcevg
|
GET /cats/{catId}
|
Prod | View cat
|
AdoptAnimals
|
h0rpx9cm62
|
ANY /user/{userId}/{petId+}
|
베타 | Request visit
|
AdoptProcess
|
이 예제에서는 두 개의 REST API인 ra8obxcevg 및 kf5387miad가 AdoptAnimals 섹션에서 함께 그룹화됩니다. 이 주문 탐색의 결과는 포털에서 다음과 같습니다.
ANY 메서드는 catch-all 메서드이므로 포털에는 지원되는 모든 HTTP 메서드가 표시됩니다. 이 포털에는 포털 제품 소유자가 생성한 설명서도 포함되어 있습니다.
다음 단계
포털 제품을 시작하려면 다음을 수행할 수 있습니다.
-
포털 제품을 생성하려면 API Gateway에서 포털 제품 생성 섹션을 참조하세요.
-
사용해 보기 기능에 대한 자세한 내용은 포털에서 API Gateway 제품 REST 엔드포인트에 대해 사용해 보기 활성화 섹션을 참조하세요.
-
제품 페이지에 대한 자세한 내용은 API Gateway에서 제품 페이지 생성 섹션을 참조하세요.
-
포털 제품 공유에 대한 자세한 내용은 API Gateway에서 포털 제품 공유 섹션을 참조하세요.
포털 제품을 생성한 후 포털에 게시할 수 있습니다. 자세한 내용은 API Gateway에서 포털 생성 섹션을 참조하세요.