기계 번역으로 제공되는 번역입니다. 제공된 번역과 원본 영어의 내용이 상충하는 경우에는 영어 버전이 우선합니다.
AWS SCT에서 프로젝트 창 보기
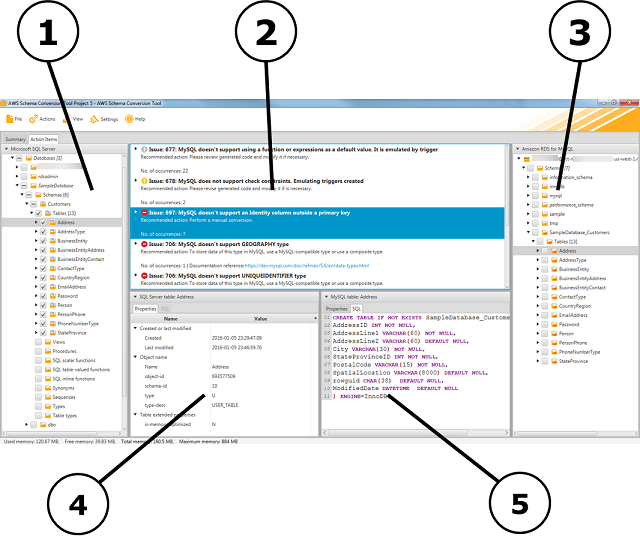
다음 그림은 스키마 마이그레이션 프로젝트를 만든 다음 스키마를 변환할 때 AWS SCT 에서 볼 수 있습니다.
-
왼쪽 패널에는 소스 데이터베이스의 스키마가 트리 보기로 표시됩니다. 데이터베이스 스키마는 “지연 로드”됩니다. 즉, 트리 보기에서 항목을 선택하면가 소스 데이터베이스에서 현재 스키마를 AWS SCT 가져와 표시합니다.
-
상단 가운데 패널에는 대상 데이터베이스 엔진으로 자동 변환할 수 없는 소스 데이터베이스 엔진의 스키마 요소에 대한 작업 항목이 표시됩니다.
-
오른쪽 패널에는 대상 DB 인스턴스의 스키마가 트리 보기로 표시됩니다. 데이터베이스 스키마는 “지연 로드”됩니다. 즉, 트리 보기에서 항목을 선택하면가 대상 데이터베이스에서 현재 스키마를 AWS SCT 가져와 표시합니다.

-
왼쪽 하단 패널에서 스키마 요소를 선택하면 속성이 표시됩니다. 여기에는 소스 스키마 요소 및 해당 요소를 소스 데이터베이스에서 생성하는 SQL 명령이 설명되어 있습니다.
-
오른쪽 하단 패널에서 스키마 요소를 선택하면 속성이 표시됩니다. 여기에는 대상 스키마 요소 및 해당 요소를 대상 데이터베이스에서 생성하는 SQL 명령이 설명되어 있습니다. 이 SQL 명령을 편집하고 업데이트된 명령을 프로젝트와 함께 저장할 수 있습니다.