API Gateway のポータル製品
ポータル製品は、共有するサービスまたは機能を表します。ポータル製品は、製品の REST エンドポイントと製品ページのコレクションです。製品 REST エンドポイントは、ポータル製品へのアクセスポイントであり、REST API のパスとメソッド、およびデプロイ先のステージで構成されます。製品ページは、API コンシューマーが製品エンドポイントをどのように使用できるかを説明するドキュメントです。ポータル製品には、製品 REST エンドポイントのコレクションとして Prod ステージ全体を含めることも、単一の製品 REST エンドポイントとして Prod ステージにデプロイされた GET /pets リソースのみを含めることもできます。
ポータル製品はカスタマイズ可能です。カスタムドキュメントの追加、製品 REST エンドポイントの名前の変更、表示順序の再編成、新しいセクションの追加、AWS アカウント間で製品の共有を行うことができます。ポータル製品に加えた変更を有効にするには、ポータル製品を使用するポータルを再公開する必要があります。
ペット養子縁組ポータル製品の例
例えば、ペット養子縁組サービスを表す複数の REST API を持つことができます。API Gateway を使用して pet adoption ポータル製品を作成できます。このポータル製品は、お客様がペットに出会って養子にするためにどの API を使用すべきかを見つけるのに役立ちます。このポータル製品は、既に作成した REST API を使用しますが、再グループ化して整理できます。また、ペット養子縁組ポータル製品の使用に関する利用規約に関するドキュメントを提供し、お客様が API を試すようにすることもできます。この情報はすべてポータル製品に保存されます。
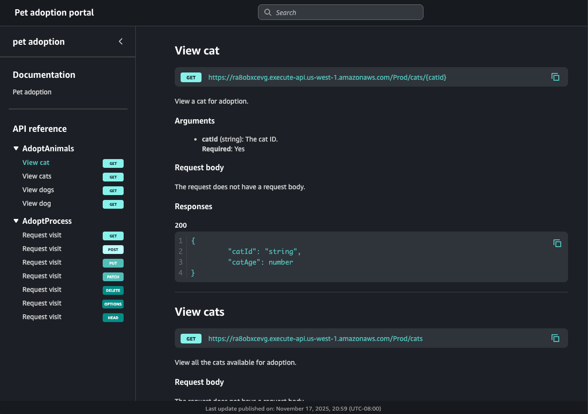
次の表は、ペット養子縁組ポータル製品を表す 3 つの API、および対応する製品の REST エンドポイントオペレーション名とページセクション名を示しています。
| REST API ID | REST API パスとメソッド | REST API ステージ | オペレーション名 | ページセクション |
|---|---|---|---|---|
kf5387miad |
GET /dogs
|
Prod |
View dogs
|
AdoptAnimals
|
kf5387miad
|
GET /dogs/{dogId}
|
Prod | View dog
|
AdoptAnimals
|
ra8obxcevg
|
GET /cats
|
Prod | View cats
|
AdoptAnimals
|
ra8obxcevg
|
GET /cats/{catId}
|
Prod | View cat
|
AdoptAnimals
|
h0rpx9cm62
|
ANY /user/{userId}/{petId+}
|
ベータ | Request visit
|
AdoptProcess
|
この例では、ra8obxcevg と kf5387miad の 2 つの REST API が AdoptAnimals セクションでグループ化されています。この順序ナビゲーションの結果は、ポータルで次のようになります。
ANY メソッドはキャッチオールメソッドであるため、ポータルにはサポートされているすべての HTTP メソッドが表示されます。このポータルには、ポータル製品所有者によって作成されたドキュメントも含まれています。
次のステップ
ポータル製品の使用を開始するには、以下を実行します。
-
ポータル製品を作成するには、「API Gateway でポータル製品を作成する」を参照してください。
-
[試してみる機能] の詳細については、「ポータルで API Gateway 製品 REST エンドポイントの「試してみる」を有効にする」を参照してください。
-
製品ページの詳細については、「API Gateway で製品ページを作成する」を参照してください。
-
ポータル製品の共有については、「API Gateway でポータル製品を共有する」を参照してください。
ポータル製品を作成したら、ポータルに公開できます。詳細については、「API Gateway でポータルを作成する」を参照してください。