Les traductions sont fournies par des outils de traduction automatique. En cas de conflit entre le contenu d'une traduction et celui de la version originale en anglais, la version anglaise prévaudra.
Affichage de la fenêtre du projet dans AWS SCT
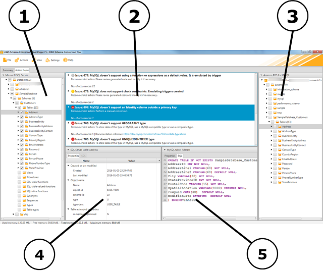
L'illustration suivante illustre ce que vous voyez AWS SCT lorsque vous créez un projet de migration de schéma, puis que vous convertissez un schéma.
-
Dans le volet gauche, le schéma de votre base de données source est présenté dans une arborescence. Votre schéma de base de données est « avec chargement différé ». En d'autres termes, lorsque vous sélectionnez un élément dans l'arborescence, vous obtenez et AWS SCT affichez le schéma actuel à partir de votre base de données source.
-
Dans le volet du milieu de la partie supérieure, les éléments de l'action apparaissent pour les éléments de schéma du moteur de base de données source qui n'a pas pu être converti automatiquement en moteur de base de données cible.
-
Dans le panneau droit, le schéma de votre instance DB cible est présenté dans une arborescence. Votre schéma de base de données est « avec chargement différé ». C'est-à-dire qu'au moment où vous sélectionnez un élément dans l'arborescence, vous obtenez et AWS SCT affichez le schéma actuel de votre base de données cible.

-
Dans le panneau inférieur gauche, lorsque vous choisissez un élément de schéma, les propriétés s'affichent. Ils décrivent l'élément du schéma source et la commande SQL permettant de créer cet élément dans la base de données source.
-
Dans le panneau inférieur droit, lorsque vous choisissez un élément de schéma, les propriétés s'affichent. Ils décrivent l'élément de schéma cible et la commande SQL permettant de créer cet élément dans la base de données cible. Vous pouvez modifier cette commande SQL et enregistrer la commande mise à jour avec votre projet.