Erkennen von Abweichungen bei einzelnen Stack-Ressourcen - AWS CloudFormation

Die vorliegende Übersetzung wurde maschinell erstellt. Im Falle eines Konflikts oder eines Widerspruchs zwischen dieser übersetzten Fassung und der englischen Fassung (einschließlich infolge von Verzögerungen bei der Übersetzung) ist die englische Fassung maßgeblich.

Erkennen von Abweichungen bei einzelnen Stack-Ressourcen

Sie können Abweichungen von bestimmten Ressourcen innerhalb eines Stacks statt des gesamten Stacks erkennen. Dies ist besonders nützlich, wenn Sie nur feststellen müssen, ob bestimmte Ressourcen wieder mit ihren erwarteten Vorlagenkonfigurationen übereinstimmen.

Bei der Drifterkennung für eine Ressource werden CloudFormation auch der gesamte Stack-Driftstatus und gegebenenfalls die Uhrzeit der letzten Drift-Prüfung aktualisiert. Nehmen wir zum Beispiel an, ein Stack hat den DriftstatusIN_SYNC. Sie haben eine Drift-Erkennung für eine oder mehrere Ressourcen CloudFormation durchgeführt, die in diesem Stack enthalten sind, und stellen CloudFormation fest, dass eine oder mehrere dieser Ressourcen driftet sind. CloudFormation aktualisiert den Status der Stack-Drift aufDRIFTED. Nehmen wir umgekehrt an, Sie haben einen Stack mit einem Drift-Status von, der auf eine einzelne gedriftete Ressource DRIFTED zurückzuführen ist. Wenn Sie diese Ressource auf ihre erwarteten Eigenschaftswerte zurücksetzen und dann erneut eine Drift bei der Ressource feststellen, CloudFormation werden sowohl der Status der Ressourcenabweichung als auch der Stack-Drift-Status auf aktualisiert, IN_SYNC ohne dass Sie erneut eine Drift im gesamten Stapel feststellen müssen.

Um Abweichungen bei einer einzelnen Ressource zu erkennen, verwenden Sie den AWS-Managementkonsole
  1. Öffnen Sie die CloudFormation Konsole unter https://console.aws.amazon.com/cloudformation.

  2. Wählen Sie aus der Liste der Stacks den Stack aus, der die Ressource enthält. CloudFormation zeigt die Stack-Details für diesen Stack an.

  3. Wählen Sie im linken Navigationsbereich unter Stacks die Option Stack Actions (Stack-Aktionen) und dann Detect drift (Abweichung erkennen) aus.

  4. Wählen Sie unter Resource drift status (Ressourcenabweichungsstatus) die Ressource aus und wählen Sie dann Detect drift for resource (Abweichung für Ressource erkennen) aus.

    CloudFormation führt eine Drift-Erkennung für die ausgewählte Ressource durch. Bei Erfolg werden der Drift-Status der Ressource und, falls erforderlich, der gesamte Stack-Driftstatus CloudFormation aktualisiert. CloudFormation aktualisiert außerdem den Zeitstempel für den Zeitpunkt, zu dem die Drift-Erkennung zuletzt für die Ressource und den gesamten Stack durchgeführt wurde. Wenn die Ressource geändert wurde, CloudFormation werden detaillierte Drift-Informationen zu den erwarteten und aktuellen Eigenschaftswerten der Ressource angezeigt.

  5. Überprüfen Sie die Ergebnisse der Abweichungserkennung für die Ressource.

    1. So zeigen Sie die Details zu einer geänderten Ressource an

      1. Wenn Sie die geänderten Ressourcen ausgewählt haben, wählen Sie View drift details (Abweichungsdetails anzeigen) aus.

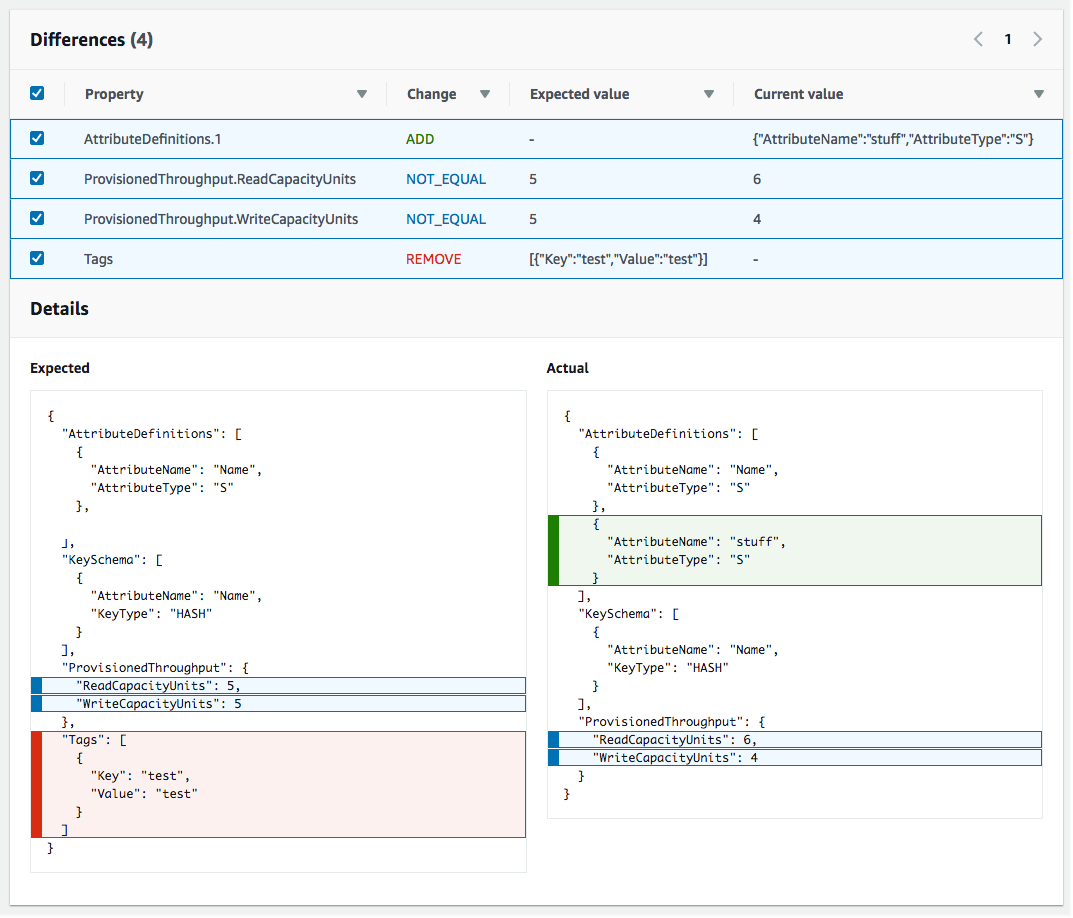
        CloudFormation zeigt die Drift-Details für diese Ressource an, einschließlich der erwarteten und aktuellen Eigenschaftswerte der Ressource sowie aller Unterschiede zwischen den beiden.

        Zum Hervorheben eines Unterschieds wählen Sie im Abschnitt Differences (Unterschiede) den Eigenschaftsnamen aus.

        • Zusätzliche Eigenschaften werden in der Spalte Current (Aktuell) des Abschnitts Details grün hinterlegt.

        • Gelöschte Eigenschaften werden in der Spalte Expected (Erwartet) des Abschnitts Details rot markiert.

        • Eigenschaften, deren Wert geändert wurde, sind in den beiden Spalten Expected (Erwartet) und Current (Aktuell) gelb markiert.

    Der Abschnitt Ressourcenabweichungsstatus auf der Seite Abweichungsdetails, der Abweichungsinformationen für jede Ressource im Stack enthält, die die Abweichungserkennung unterstützt. Zu den Details gehören der Abweichungsstatus sowie die erwarteten und aktuellen Eigenschaftswerte.
Um Abweichungen bei einer einzelnen Ressource zu erkennen, verwenden Sie den AWS CLI
  • Wichtig

    Prüfen Sie den Zeitpunkt der letzten Drift-Prüfung für die Stack-Ressource und vergewissern Sie sich, dass dieser Zeitpunkt vor dem in den Ergebnissen zur Ressourcenabweichung angegebenen Zeitstempel liegt, um die Verwendung veralteter Daten zu verhindern.

    Verwenden Sie den Befehl, um Abweichungen bei einer einzelnen Ressource mithilfe von zu erkennen. AWS CLIdetect-stack-resource-drift Geben Sie die logische ID der Ressource sowie den Stack an, in dem sie enthalten ist.

    Im folgenden Beispiel wird eine Drift-Erkennungsoperation für eine bestimmte Stack-Ressource ausgeführt,my-drifted-resource. Die Antwort gibt Informationen zurück, die bestätigen, dass die Ressource geändert wurde, einschließlich Details zu zwei ihrer Eigenschaften, deren Werte geändert wurden.

    aws cloudformation detect-stack-resource-drift \ --stack-name my-stack-with-resource-drift \ --logical-resource-id my-drifted-resource

    Ausgabe:

    { "StackResourceDrift": { "StackId": "arn:aws:cloudformation:us-east-1:099908667365:stack/my-stack-with-resource-drift/489e5570-df85-11e7-a7d9-50example", "ActualProperties": "{\"ReceiveMessageWaitTimeSeconds\":0,\"DelaySeconds\":120,\"RedrivePolicy\":{\"deadLetterTargetArn\":\"arn:aws:sqs:us-east-1:099908667365:my-stack-with-resource-drift-DLQ-1BCY7HHD5QIM3\",\"maxReceiveCount\":12},\"MessageRetentionPeriod\":345600,\"MaximumMessageSize\":262144,\"VisibilityTimeout\":60,\"QueueName\":\"my-stack-with-resource-drift-Queue-494PBHCO76H4\"}", "ResourceType": "AWS::SQS::Queue", "Timestamp": "2018-03-26T18:54:28.462Z", "PhysicalResourceId": "https://sqs.us-east-1.amazonaws.com/099908667365/my-stack-with-resource-drift-Queue-494PBHCO76H4", "StackResourceDriftStatus": "MODIFIED", "ExpectedProperties": "{\"ReceiveMessageWaitTimeSeconds\":0,\"DelaySeconds\":20,\"RedrivePolicy\":{\"deadLetterTargetArn\":\"arn:aws:sqs:us-east-1:099908667365:my-stack-with-resource-drift-DLQ-1BCY7HHD5QIM3\",\"maxReceiveCount\":10},\"MessageRetentionPeriod\":345600,\"MaximumMessageSize\":262144,\"VisibilityTimeout\":60,\"QueueName\":\"my-stack-with-resource-drift-Queue-494PBHCO76H4\"}", "PropertyDifferences": [ { "PropertyPath": "/DelaySeconds", "ActualValue": "120", "ExpectedValue": "20", "DifferenceType": "NOT_EQUAL" }, { "PropertyPath": "/RedrivePolicy/maxReceiveCount", "ActualValue": "12", "ExpectedValue": "10", "DifferenceType": "NOT_EQUAL" } ], "LogicalResourceId": "my-drifted-resource" } }